Après les vacances d’hiver et de sport, où beaucoup d’entre nous font du ski ou du snowboard, et après le carnaval, qui, espérons-le, a été sympa, c’est le début d’une période un peu plus calme de l’année pour beaucoup. Pour certains Valaisans, c’est même le temps du carême. Mais à cette ambiance s’ajoute souvent une autre déception: l’administration fiscale nous rappelle qu’il est à nouveau temps de remplir notre déclaration d’impôts.
Comme dans plein d’autres cantons, tu peux repousser la date limite du 31 mars de quelques mois. Mais au final, tu ne peux pas échapper à l’obligation de remplir sa déclaration d’impôts. Pour nous, les Mustachians, ce n’est pas un souci. Au contraire, tu y vois une super occasion de repenser à l’année passée d’un point de vue financier et de voir nos progrès dans ce domaine. Avec un peu de chance, tu peux même y découvrir des possibilités d’optimisation fiscale pour l’année à venir.
En utilisant VSTax, tu reçois automatiquement chaque année le guide correspondant à la déclaration d’impôts. Ce guide t’explique les différentes sections du formulaire et t’aide à mieux en comprendre le contenu. Il t’informe également des limites et des déductions applicables.
Si tu as des questions en remplissant ta déclaration d’impôts, tu peux toujours contacter gratuitement le service des impôts de ta commune. Il y a un guichet où on répondra à tes questions. Les employés sont généralement super sympas et prêts à t’aider.
Étape 1: Télécharger et installer le logiciel VSTax (pour PC/ordinateur portable)
Programme VSTax
Le logiciel VSTax est seulement pour PC ou ordinateur portable et marche sur Windows, Mac et Linux. Contrairement à d’autres cantons, il n’y a pas (encore?) de version pour navigateur ou d’appli mobile. Il y a juste une appli pour télécharger et scanner des justificatifs. Sinon, tu peux aussi remplir ta déclaration d’impôts sur papier, mais je te conseille d’utiliser le logiciel VSTax.
Le logiciel peut être téléchargé sur la page VSTax du canton page de téléchargement du logiciel VSTax

Page de téléchargement du logiciel de déclaration d'impôts du canton du Valais avec liens d'installation et section d'assistance
Une fois le fichier d’installation téléchargé, l’installation se fait en seulement trois clics:

Aperçu de l'installation avant de lancer le logiciel de déclaration d'impôts avec le bouton 'Installer'
Le logiciel ne nécessite aucun réglage particulier et s’ouvre automatiquement après l’installation:
Tell Tax App
Petit ajout: il existe une appli pour smartphone dédiée à VSTax, appelée Tell Tax App. Cette appli permet de scanner des documents papier avec le smartphone et de les transférer directement vers le logiciel de bureau (malheureusement, elle ne fait rien d’autre).
Malheureusement, l’appli Tell Tax a été de plus en plus critiquée ces dernières années. D’après notre expérience et les avis sur l’Apple Store et le Google Store, l’appli n’est pas super fiable. Mes essais personnels d’utiliser l’appli au quotidien n’ont pas vraiment marché non plus. Les défis et les problèmes techniques m’ont vite fait abandonner l’idée.
Comme alternative, l’utilisation d’une appli de numérisation classique a fait ses preuves. Avec une telle application, les documents nécessaires peuvent être facilement enregistrés sous forme de fichiers PDF, puis classés dans un dossier sur ton bureau. L’importation dans le logiciel fiscal s’effectue alors facilement par glisser-déposer. Cette méthode évite les processus fastidieux tels que la récupération de codes, les enregistrements complexes et les éventuels problèmes de synchronisation qui peuvent malheureusement survenir avec l’application Tell Tax.
Étape 2: Importer les chiffres de l’année précédente
Si tu as déjà fait une déclaration d’impôts électronique l’année dernière, tu peux importer le fichier de l’année précédente. Ça te permet de te baser sur les données de l’année dernière et de gagner du temps:

Écran d'accueil de la déclaration d'impôts avec options pour une nouvelle déclaration ou un transfert de données
Le processus d’importation est généralement simple: il suffit de sélectionner le fichier correspondant et de suivre les instructions à l’écran. Beaucoup de tes infos personnelles et financières sont alors automatiquement reprises, ce qui facilite vraiment le traitement de la déclaration d’impôts actuelle.
Les données reprises s’affichent et doivent être confirmées. Par défaut, tous les champs pertinents sont sélectionnés, ce qui est particulièrement utile si ta situation personnelle n’a pas changé.

Aperçu des données sélectionnables pour le transfert depuis la déclaration fiscale de l'année précédente
Après l’importation, les données de base, c’est-à-dire les sections “Données personnelles” et “Professions”, s’affichent. Il est conseillé de les vérifier rapidement avant de commencer la déclaration d’impôt proprement dite. De nombreuses valeurs peuvent être ajustées ou corrigées manuellement si nécessaire.
À ce stade, il est particulièrement important d’indiquer ta profession et de préciser si des cotisations ordinaires ont été versées à la caisse de pension (2e pilier). C’est le cas si ton salaire annuel est d’au moins 22'680 CHF (état en 2025). En cas de doute, tu trouveras cette info sur ton certificat de salaire au point 10.1 (cotisations ordinaires).

Masque de saisie pour les données personnelles telles que le nom, l'adresse, le numéro AVS et l'état civil

Saisie de l'activité professionnelle et des professions principales ou secondaires des personnes assujetties à l'impôt
Si tu viens d’arriver dans le canton du Valais et que tu n’as pas encore de fichier numérique ou que tu as jusqu’à présent travaillé exclusivement avec des documents papier, ce n’est pas un problème. Dans ce cas, tu seras invité à saisir toutes tes données personnelles directement ici. Les données de base doivent alors être saisies manuellement.
Même si la saisie manuelle des données prend un peu de temps au début, ça en vaut la peine. L’année prochaine, tu n’auras plus besoin de tout retaper, car tes données seront déjà là en version numérique.
Étape 3: Enregistrer
On te conseille d’enregistrer les données importées directement dans un nouveau fichier. La première fois, un nouveau fichier sera créé dans un dossier adapté. Plus tard, tu pourras enregistrer temporairement ta déclaration d’impôts en un seul clic. Il est conseillé d’enregistrer régulièrement, par exemple après avoir saisi chaque page ou rempli un formulaire.
Étape 4: Interface “Navigation dans les formulaires”
Avant de remplir ta déclaration d’impôts, il est utile de jeter un coup d’œil à la structure du logiciel. VSTax est divisé en trois parties principales:
1/ En haut à gauche (zone de navigation): tu trouveras ici la déclaration d’impôt de quatre pages (bases, revenus, déductions, fortune), comme avant sur papier. En plus, les formulaires joints sont visibles, le formulaire actif étant mis en évidence. Tu peux cliquer sur un formulaire et le modifier à tout moment, mais je te conseille de naviguer à travers les 4 pages principales de la déclaration d’impôts.

Formulaire principal de la déclaration d'impôts avec arborescence de navigation et champs obligatoires marqués
2/ En bas à gauche: un champ pour ajouter des pièces justificatives électroniques (on en parlera plus tard dans le tutoriel).

Formulaire principal de la déclaration d'impôts avec zone pour ajouter des pièces jointes par glisser-déposer
3/ À droite (zone du formulaire): c’est là qu’apparaît le formulaire actif ou la page correspondante de la déclaration d’impôts, qu’il faut remplir avec les infos demandées.
Dans le canton du Valais, la déclaration d’impôts est divisée en une déclaration principale et des formulaires supplémentaires. Au début, la navigation peut sembler un peu bizarre, mais une fois qu’on comprend le principe, tout devient clair. Les champs jaunes doivent être remplis (la plupart du temps, c’est facultatif), les champs gris sont calculés par le logiciel ou sont déjà remplis par l’administration fiscale.
La navigation se fait de la déclaration d’impôt vers les différents formulaires, puis de nouveau vers la déclaration, selon l’endroit où tu en es dans le remplissage. Ceci sera expliqué plus clairement à l’étape suivante.
Étape 5 - Page 1: Remplir les informations de base
Ici, tu dois essentiellement remplir les informations de base te concernant, ton conjoint et tes enfants. Si l’importation de l’année dernière a été réussie, il suffit de faire une brève vérification. Quelques champs sont fixes et proviennent des données de base de l’étape précédente.
Sur cette page, tu n’as pas (encore) besoin de mettre des chiffres fiscaux, mais juste des infos générales sur toi et ta famille. Dans l’exemple, je pars du principe que les deux conjoints travaillent et qu’ils ont un enfant qui vit avec eux.
Que tu sois marié ou pas, les pages et certains formulaires de la déclaration d’impôts sont conçus de manière à ce que les deux conjoints soient mentionnés côte à côte. Cette procédure correspond à la présentation classique de l’ancienne déclaration d’impôts papier et n’a pas changé jusqu’à aujourd’hui.
Pour les enfants, clique sur l’icône du formulaire pour accéder à la page “Détails des enfants” afin d’y saisir des informations supplémentaires. Il faut répondre à au moins une question par enfant; celle-ci est mise en évidence dans le logiciel par une barre rouge.

Formulaire 'Détails sur les enfants' avec sélection concernant la garde, les pensions alimentaires et la garde alternée
Dans notre exemple, il s’agit d’un enfant commun qui vit avec ses parents, ce qui signifie qu’il n’y a pas d’obligation alimentaire. Après avoir saisi les informations correctes pour chaque enfant, tu peux cliquer sur le symbole en forme de flèche en bas à droite pour revenir à la page principale. Ça permet de conserver l’ordre de navigation lors du remplissage.
Il faut toujours utiliser la navigation (flèche en bas à droite) quand tu as fini un formulaire ou une page. Ça permet de revenir là où tu as ouvert le formulaire.
Étape 6 - Page 2: Revenus (revenus professionnels)
Une fois les informations de base renseignées, je te recommande d’enregistrer provisoirement. Tu accèdes maintenant à la page consacrée aux revenus. La navigation en bas à droite te permet d’accéder à la page 2.
Tu déclares ici tes revenus. En haut, tu as la possibilité de passer de tes données à celles de ton conjoint.
Pour les salariés, ce sont les revenus provenant d’une activité salariée qui sont pris en compte, tandis que les indépendants doivent sélectionner les revenus provenant d’une activité indépendante.
Certaines données de l’année précédente sont reprises (comme tu peux le voir ci-dessous dans la capture d’écran) et ne sont visibles que lorsque tu cliques sur les formulaires correspondants. Pour le formulaire, tu choisis l’icône correspondante, une fois pour toi et une fois pour ton conjoint. Les deux clics mènent d’ailleurs au même formulaire
Voici également un exemple de données reprises de l’année précédente.

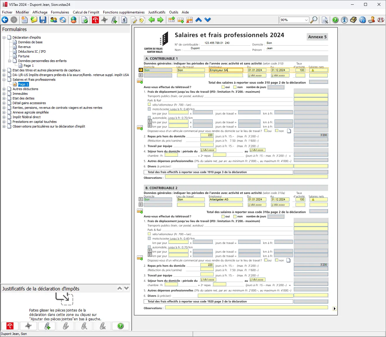
Formulaire 'Salaires et frais professionnels' pour indiquer le lieu de travail, l'employeur et le salaire net
En tant que salarié, tu trouveras les données dans ton certificat de salaire. Remplis les infos sur ton emploi et ton salaire net (sous le chiffre 11 du certificat de salaire) comme indiqué sur le certificat de salaire. Ça couvre déjà toutes les déductions AVS et caisse de pension ainsi que les allocations pour enfants.
Pour les employés, les infos suivantes sont généralement déjà reprises de l’année précédente et doivent être vérifiées:
- Employeur et lieu de travail
- Durée de l’emploi (par défaut, toute l’année)
- Taux d’occupation
Les infos suivantes doivent être ajoutées manuellement:
- Salaire net
- Nombre de jours en télétravail (doit être corrigé manuellement, même pour les jours de repas à l’extérieur ou les frais de déplacement, mais au moins, un rappel sympa est affiché)

Avertissement concernant la vérification des données saisies pour le télétravail et les déductions de frais de déplacement
- Repas à l’extérieur: tu peux indiquer ici tes frais de repas. Des forfaits standard s’appliquent. 3'200 CHF/an si tu prends tout en charge, 1'600 CHF/an si ton employeur prend en charge une partie des frais (par exemple dans une cantine d’entreprise) ou 0 CHF si ton employeur couvre tous les frais. Ces infos sont aussi sur ta fiche de paie.
- Frais de transport (ils ne sont pas repris de l’année précédente et doivent être séparés entre transports publics, vélo/scooter, moto ou voiture). Tu peux déduire les frais de transport entre ton domicile et ton lieu de travail, mais seulement si tu les paies toi-même. Si ton employeur les prend en charge, aucune déduction n’est possible. Les conditions dans lesquelles la voiture est déductible sont disponibles dans les directives du canton du Valais (consultables sous “Aide pour la déclaration d’impôt”).
- Séjour hebdomadaire: si tu es en séjour hebdomadaire, tu peux encore faire valoir les frais d’hébergement et de restauration (dîner).
- Autres frais professionnels (le cas échéant)
- Demande si une voiture est mise à disposition par l’employeur (il faut répondre à cette question chaque année).
Tu peux aussi faire valoir d’autres frais, par exemple si tu as acheté des vêtements ou des outils professionnels spéciaux, si tu utilises un bureau privé ou si tu as payé des adhésions. En règle générale, une déduction forfaitaire de 3 % est accordée, alors réfléchis bien si tes frais dépassent cette valeur. Si tu déclares les frais effectifs, tu dois pouvoir les justifier avec des pièces justificatives.
Si tu as plusieurs emplois avec des conditions différentes, tu dois calculer les déductions au prorata.
Le guide donne des exemples pour de nombreux cas. Sinon, tu peux aussi demander de l’aide à l’administration fiscale de ta commune.
Dans l’exemple, le salaire net et les frais de transport public sont pris en compte; des ajustements peuvent être effectués si nécessaire. Les frais de repas à l’extérieur du conjoint ont été repris de l’année précédente. Si toutes les informations sont correctes, tu peux quitter le formulaire en cliquant en bas à droite.

Formulaire rempli concernant les frais professionnels avec frais de transport, repas à l'extérieur et jours de télétravail
Étape 7: Rentes, pensions et autres indemnités
En général, comme pour le certificat de salaire, ça ne devrait pas poser de problème, car il suffit d’entrer les valeurs finales.
Si tu reçois des rentes de l’AVS, de l’AI ou des indemnités pour perte de gain, celles-ci doivent être indiquées dans une section spéciale de la déclaration d’impôts. Dans ce cas aussi, tu seras redirigé vers un formulaire où tu pourras mettre les montants concernés.
En général, c’est facile de mettre ces montants, un peu comme pour remplir le certificat de salaire. Il suffit de mettre les montants finaux. Dans l’exemple ci-dessous, le conjoint a reçu une indemnité pour perte de gain pendant deux mois.
Il suffit d’entrer ce montant total dans le champ prévu à cet effet.
Pour finir de remplir les infos importantes, clique sur la flèche en bas de l’écran. Ça te ramènera automatiquement à la page 2 de la déclaration d’impôts.
Le formulaire correspondant devrait maintenant être entièrement rempli. Les champs pour les deux revenus professionnels ainsi que pour les rentes, pensions et prestations similaires supplémentaires sont remplis en conséquence.
Le cas échéant, les informations relatives aux revenus immobiliers ont également été reprises – cela est effectué par le logiciel VSTax, qui a automatiquement repris les valeurs de l’année précédente. Le tout devrait maintenant ressembler à ça:

Aperçu des revenus avec les revenus professionnels, les pensions et autres types de revenus dans le même formulaire
Étape suivante
Si tu es salarié comme moi, ces premières étapes étaient assez simples.
Dans la partie 2 de notre tutoriel VSTax, on va parler des sections suivantes:
- Autres revenus
- Revenus provenant de biens mobiliers
- Liste des titres / avoirs
- Formulaire supplémentaire DA-1/R-US (actions et titres)
Et si j’ai oublié une possibilité d’économie d’impôt dans les captures d’écran ci-dessus (ou si tu as des questions), fais-le-moi savoir dans la section commentaires ci-dessous.









